일단 횃불을 만들기 이전에 , 돌아가는 불을 만들어 보겠음. 그냥 동그란 불말예요
일단은 아래것 부터 만들기로 하죠.

우선 VDB 가지고 빈 그릇을 만들어요

이름은 Plate라고 지어요.

그리고 공을 하나 만들고
add로 포인트를 만들고 빙글 돌게 해요.
카피 투 포인트로 공이 따라오게 하고
그걸 vdb 프롬 폴리곤으로 해서 볼륨으로 만들어 a 라고 이름지어요

이제 이 공이 계속 자국남아 돌게 하기 위해서 솔버에 넣습니다. 솔버는 시작프레임을 11로 했어요. 보기 편하게

솔버에서 vdb combine 으로 add 오퍼레이션으로 섞으면 돼요

그럼 이렇게 완성

근데 점점 사라져야지요? 지금은 너무 겹치기만 하고 있어.
그럼 매 프레임 볼륨의 밀도를 빼주기만 하면 된답니다.
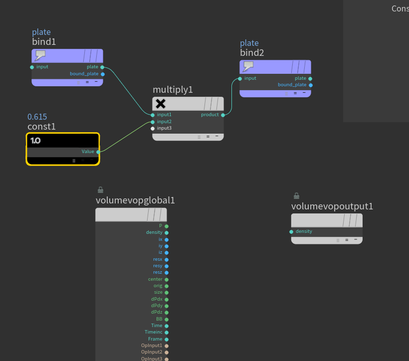
그럼 solver에서 volume vop를 이용해서
plate에 0.6 정도를 곱해주면 매 프레임 그렇게 되겠죠

그럼 이렇게 되죠

자 그럼 이걸 volume visualize를 이용해서 칼라를 넣어봅시다.
Emission 까지 넣어서 해보면

어머 제법


반응형
'기타 공부하기 > 후디니' 카테고리의 다른 글
| Smoke solver, Dopnet (0) | 2024.03.06 |
|---|---|
| Solver를 이용한 횃불인줄 알았는데 돌아가는 도깨비불 만들기 (0) | 2024.03.02 |
| Gradient와 advect (0) | 2024.02.27 |
| 벡터볼륨 / 벡터필드 비주얼라이제이션 (0) | 2024.02.23 |
| 치즈 만들기 (0) | 2024.02.18 |
댓글